
新中国高校学科评估排名系统
中国高校学科评估排名系统提供便捷的学科评估查询服务,支持按学科筛选、按学校检索,可精准筛选A+、A、A-等不同等级学科,覆盖哲学、经济学、法学等全学科门类,同时集成全国高校名单与一分一段表,是考研择校、学科建设的高效查询工具。
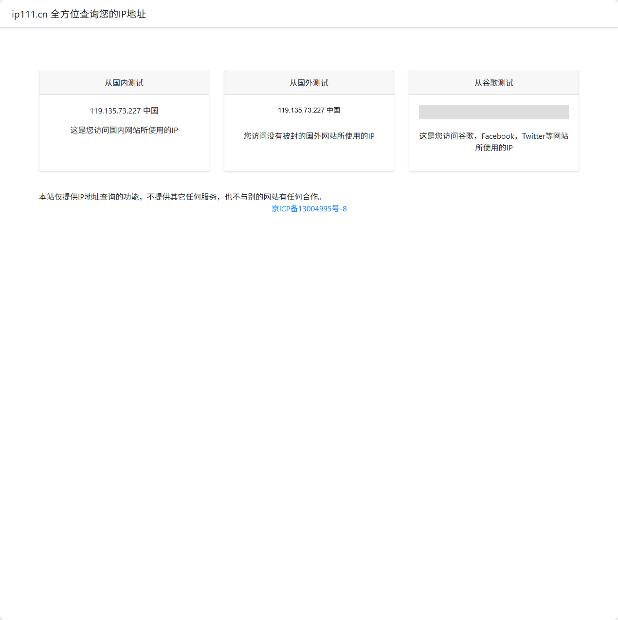
ip111.cn是专注于IP地址全方位检测的在线工具平台,核心提供多维度IP出口查询服务:分别从国内网站、国外网站及谷歌等平台测试当前公网IP地址,帮助用户清晰了解不同网络场景下的IP出口信息。平台界面极简,仅提供核心IP查询功能,不附带额外服务,操作便捷直观,是用户快速核验IP出口状态、排查网络访问问题的实用助手。
本站便捷秒录提供的全方位IP地址查询都来源于网络,不保证外部链接的准确性和完整性,同时,对于该外部链接的指向,不由便捷秒录实际控制,在2026年3月26日 下午11:27收录时,该网页上的内容,都属于合规合法,后期网页的内容如出现违规,可以直接联系网站管理员进行删除,便捷秒录不承担任何责任。







